目录

人工智能驱动的变革浪潮正在悄然重塑着商业世界的根基,正如《AI 2027》里所说的:预计在2025年后人工智能越来越像自主主体而非单纯的助手“,我们现在正处在智能体从无法依赖的普通工具蜕变自主智能体的拐点。

积极关注AI和Fintech世界的读者会发现,自2024年下旬开始,Paypal、Visa、Mastercard、Stripe、Amazon等互联网、支付、电商巨头公司纷纷开始布局“智能体商业”和“智能体支付”,背后的逻辑其实非常清晰:传统商业世界看到了一股日渐清晰的趋势,智能体界面(agentic inferface)的大规模应用将颠覆原有30年建立在传统的GUI(互联网图形用户界面)上的所有商业逻辑和生产关系。在此基础上,传统的电子商务运营、营销、金融支付结算逻辑被彻底改写,甚至会有新的类目出现:Agentic Commerce (Intelligence Commerce)。
crypto世界的大部分用户和交易者还悄然未知这场堪比马车到蒸汽机、PC互联网到移动互联网式的范式转移,这场关于智能体商业的变革绝不仅仅是许多人认知里的“e-commerce”的智能化延伸发展这么简单。
OKX Ventures这篇研报旨在为读者(尤其是crypto的读者,因为你们其实skin in the game!) 提供一个关于智能体商业的全景视角,系统地梳理其技术结构和路径、剖析这场变革的商业创新性,并探讨其在最终实现过程中面临的核心难点,最终论证为何crypto可能成为其不可或缺的底层基础设施。
一. Agentic Commerce是什么?
我们这里综合参考了以下公司:Stripe (推出了Stripe Issuing), Visa (提出了Intelligence Commerce概念以及配套的API), Mastercard(推出了Agent Pay), Coinbase (推出了x402支付协议)对agentic commcerce和agentic payment的描述,给出如下简单定义:
Agentic Commerce是一种由AI代理驱动的商业模式,AI代理可以代表用户执行各种任务,包括搜索产品、比较选项、提供推荐以及完成购买。这些AI代理能够与电子商务平台互动,处理交易,并管理整个购物流程,旨在让购物体验更加个性化、安全和便捷。Amazon 的“Buy for Me” 功能(允许 AI 代理帮助用户从第三方品牌购买商品)和OpenAI 的“Operator”工具(自动完成在线购物任务)是目前最为人熟知的例子。
目前,Agentic Commerce还是一个新兴的领域,公开的业务或者商业数据并不多。 根据Gartner在2024年的报告统计,当前只有不到1%的电商行业企业或者商家采用了agentic ai进他们的公司业务或者服务,但是市场对这项技术的关注度很高,根据2025年一份电商统计调查90%的电商愿意学习如何把agentic ai结合进自己的business。
那为什么传统支付巨头集体在还agentic commerce还远没有大规模应用之前就集体在去年和今年下场激进的推出各种新的适配智能体场景支付产品,他们是看到了背后有什么巨大的机会?
1.1 人类用户角色从“执行者”变成“委托人”,关键商业决策环节从“结账页面”前置到了“意图层”
传统在线购物如同逛一座精心设计的虚拟超市:消费者亲自浏览货架、比较商品、最终结账,整个过程围绕“主动探索”展开。商家的优化目标是让这一流程丝滑无比,通过精美界面、精准推荐和快速支付减少用户的任何犹豫。
现在,想象一个Agentic Commerce(智能体商务)的新世界:你无需逐一浏览电商网站、比对性价比或手动下单,只需对AI助理说一句模糊的指令,例如“帮我买一双适合跑步的鞋”。AI随即启动,搜索无数商家,筛选产品,分析价格、评价和物流,甚至考虑供应链的环保性。整个过程,你可能一次屏幕都没触碰,一次密码也没输入。
关键转变在于:用户的角色从“执行者”变为“委托人”,商业行为的核心从“点击流”(Click stream)升级为“意图流”(Intent stream)。消费不再是一系列离散的选择,而是一个对最终目标的整体授权(人类用户可以直接对AI助理说:我要用地中海风格重新装修我的房子,帮我选择素材)

当商业决策从“结账页面”迁移到“意图层”时,现有商业体系将面临雪崩式冲击。从市场营销到用户增长策略,这一切几十年基于人类行为分析的传统电商商业逻辑根基被AI智能体的理性决策颠覆:
• A/B测试: AI能在毫秒内对比数十个方案,耗时两周测试按钮图标的颜色哪个更有转化率变得毫无意义。
• 个性化推荐: 原有的所有基于人类浏览历史的推荐算法失效,推荐模型需要在AI决策逻辑的基础上重构。
• 购物车挽回: AI决策里不会有类似人类因为各种体验或者其他主观或客观原因产生“犹豫”、“放弃”,购物车放弃率以及各种相应的优化策略将成为历史(目前全球平均购物车放弃率是70%)
传统营销依赖的是“眼球经济”:精美的图片、煽情的视频、“限时抢购”的红色按钮,这些为了激发人类冲动消费的策略无不暗藏着商家针对人类行为心理学的心机。相比之下,AI不会有冲动,它是绝对理性的决策代理,它只关注API返回的数据是否清晰、参数是否完整,它会冷酷地比较产品规格、历史价格、物流时效、用户评价甚至供应链碳足迹,从此不会再有“用户心智占领”。
未来的Agentic Commerce营销不再是制作吸睛,而是打造“机器可读的信任履历”,“Product-Agent Fit”将取代“Product-Market Fit”。 你的产品能否被主流AI智能体生态(如MCP服务器、A2A协议)轻松索引、理解和推荐,将决定其市场存亡。
不过智能体快速带着人类的委托目标进行推理决策并“产出意图”向着最终目标:”商业行为完成”飞速前进之前,智能体会撞上一堵坚硬的墙停下来——传统支付系统。


二. 致命的不兼容:为何传统金融系统是Agentic Commerce的减速带
智能体可以完美地完成信息搜集、分析、决策,但当它走到商业闭环的最后一环的时候会撞上一堵坚硬的墙,这堵墙就是我们花了几十年建立的完全为人类设计的金融支付体系。
整个现代支付和风控体系,本质上是一个“反自动化系统”。它的核心设计哲学是:假定自动化等于欺诈。
思考一下我们现有支付流程中的每一个环节:
• 图形验证码(CAPTCHA):用一个机器难以识别的问题,来证明你是“人类”。
• 短信验证码/双因素认证(2FA):假定你有一个能接收短信的物理设备,并且能手动输入验证码,这个行为对程序来说极其困难。
• 3D安全认证:它会强制跳转到一个全新的银行页面,要求你输入独立的交易密码,这彻底中断了任何自动化的流程。
• 风控行为分析:高级的风控系统甚至会分析你的鼠标移动轨迹、打字速度、设备指纹等“人类特征”来判断交易的真实性。
所有这些“安全措施”,在Agentic Commerce时代都变成了“枷锁”:种种相当于“你是人类吗?”似的盘问阻挡了我们派出的自主智能体。
因此,支付的未来不再是一个“结账页面(Checkout Page)”,而必须是一个“协议(Protocol)”。这是一场关于信任和授权机制的革命。我们需要一套全新的数字凭证系统,让用户可以安全地向自己的AI智能体签发一个具有明确范围、时效和金额限制的“可编程授权”。
Agentic Payment就属于这套协议,它属于Agentic Commerce中的最终支付结算环节,AI代理使用安全且高效的方法(如令牌化凭证)代表用户执行交易。这确保支付过程无缝且安全,通常有用户设定的限制和控制,以保持信任和安全性。Mastercard 的“Agentic Tokens”支持 AI 代理完成订阅和定期支付,PayPal 的 Agent Toolkit 帮助 AI 代理处理支付流程,Visa, Stripe都有类似的工具。Stripe最近和Perplexity做的实验就是这两者的结合,用户可以用Perplexity作为界面直接下指令为你的新家装饰提出全方位的建议以及提供具体的产品,当用户确认是自己喜欢的方案后agent直接使用stripe搭建好的agent支付后台完成自动化支付结算发货。
相信看到这里你已经能大概理解为什么VISA、Mastercard等巨头急于推出适配Agentic Commerce的相应支付解决方案的原因。因为他们都在赌谁是定义下一代“机器原生”的支付协议的游戏规则制定者,这是一场掌握未来商业世界的底层基础设施的赌局,而这场变革的终点,是让支付回归其本质——价值的无感流转。
三. 要为Agentic Commerce建造一套支持丝滑体验的金融基础设施的具体挑战是什么?怎么做?
3.1 核心挑战:信任、意图与自动化(Trust, Intent and Automation)
建造Agentic Payment系统的困境,并非简单的技术实现,而是要解决源自范式转移的根本性难题。

1.“谁能做”:从传统支付的身份验证(Authentication)到Agentic Commerce代理授权(Authorization)的挑战
在支付领域,谈及终端用户时,我们通常关注的是身份验证而非授权。如果你在电商网站上点击“购买”,你就是明确地给予了授权,很难有异议(因为你输入了信用卡信息并明确点击了按钮),所以传统支付的核心是围绕“识人”建立的,它的灵魂拷问是:“我如何确认操作者是你本人?”———即身份验证。
但在未来AI智能体驱动的商业时代,支付领域即将发生重要变化:授权正成为支付流程中的关键环节,而且这个关于授权的问题现在看来起来更复杂有意思,因为用户授权的指令并不像传统电商里简单的“点击按钮购买”场景那样明确,人类用户可以通过多种方式表达支付意图。另一个复杂的点是,当一个支付请求发出时,我们究竟在授权给谁?是人类用户还是智能体还是开发智能体的公司?

目前我们能想到的智能体支付场景里关于授权的问题:
• 身份幽灵: 这个“交易请求者”应该被是终端人类用户、AI模型、智能体应用开发者,还是运行它的服务器?我们缺乏一套为“机器”设计的、可验证的身份标准,这可能导致每一个环节都是安全漏洞
• 授权边界:如何将金融权限安全地委托给一个AI?授权的边界(金额、时间、商家)如何被精确定义和严格执行,又如何确保授权本身不被篡改或滥用也是新的问题
• 责任归属:当智能体出错或被恶意利用造成损失时,责任由谁承担是非常tricky的问题。权责不明是大规模应用的最大障碍。
2.“做什么”:意图验证鸿沟(The Intent Verification Gap)
意图验证问题其实是授权问题的衍生,LLM的概率性本质与金融的确定性要求存在天然矛盾。支付层虽不能修复AI的“幻觉”,但一个设计精良的金融系统必须能弥合AI输出与用户真实意图之间的鸿沟。
• 从指令到意图:传统支付处理的是“支付指令”(Pay $50 to Merchant X),它假定这个指令是准确无误的。而智能体支付需要处理的是“交易意图”(“帮我买一杯中杯燕麦拿铁”)。支付系统需要有能力将最终的支付指令与最初的自然语言意图进行校验。
• AI行为约束:我们需要的不是一个能读懂AI思想的支付系统,而是一个拥有强大“护栏”的系统。它可以通过结构化数据、API层面的严格规则、甚至是智能合约逻辑,来约束AI的行为,确保其执行结果在用户预设的“安全区”内。例如,一个只允许在星巴克消费不超过10美元的规则,就能有效防止AI“幻觉”导致的高额或错误交易。
3.机器原生的资金托管和支付结算方式
前文已经提到传统的支付系统天然具有“反自动化”基因,所有的为传统GUI设计的安全措施在agentic commerce场景里都会成为阻碍全自动化的枷锁,因此我们需要一套全新的为机器原生设计的支付API和结算网络,可能包括以下特质:
• 程序化友好 (Programmatic-First): 所有的交互都应通过结构化的API进行,而不是模拟人类在GUI上的点击。
• 无摩擦结算 (Frictionless Settlement): 交易应能以接近零的延迟和成本完成,特别是对于支撑机器经济至关重要的微交易。
• 数据可携带 (Data Portabilitity): 交易应能携带丰富的、结构化的元数据,用于自动化对账、审计和构建更高级的金融服务,而不是像传统支付那样只有一个简单的交易金额和商户名。
3.2 破局之路:通往自主化金融 (Autonomous Finance) 的三个阶段
面对上述挑战,业界正在探索一条从“辅助”到“代理”再到“自主”的演进路径。这三个阶段清晰地展示了我们距离真正的智能体经济还有多远。
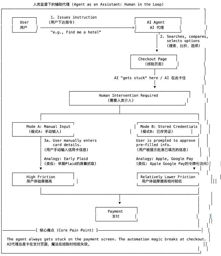
第一阶段:人类监督下的辅助代理
这是当前最主流的模式,AI扮演的是一个高级的“自动填表工具” 负责所有繁琐的前端工作,但在关键时刻“踩刹车”,把最终决定权交还给人类。
•实现方式:智能体可以完成搜索、比价、信息填写等所有前端任务,但在最关键的支付环节“停下”,将控制权交还给人类。例如,它自动填好信用卡信息,但需要你手动输入CVV码;或者,它将你引导至PayPal或Stripe的登录页面,由你亲自完成最终授权。
•技术核心:本质上是浏览器自动化(模拟人类操作)或利用已存储的凭证(如Apple Pay/Google Pay)进行预填充。
•核心痛点:体验割裂的是最大痛点,智能体带来的效率提升在最后一步戛然而止,并未实现真正的“端到端自动化”。

第二阶段:授权范围内的受控代理(Agent as a Proxy)
这是Visa、Mastercard、Stripe等支付巨头正在激烈争夺的战场。它们试图为智能体打造一个“受控的数字钱包”,核心是虚拟卡(Virtual Cards)和专用支付API。用户可以为自己的智能体生成一张或多张具有严格限制的虚拟卡。虚拟卡可以被设定单笔/总消费限额、指定可用商家类别(如只能用于支付机票)、设定有效期限等。
• 实现方式: 智能体通过专门的API(如Stripe的Order Intent API)调用这张虚拟卡来发起支付,全程基本无需用户介入,Perplexity Pro与Stripe的合作就是典型案例。
• 技术核心: 将信任关系从“信任一个不确定的AI”转变为“信任一个参数确定的、由发卡机构控制的支付工具”。这是一种巧妙的风险转移。
• 核心痛点:我们觉得这是目前最适合大规模应用的方案因为接入信用卡系统的传统商户不需要做任何改变,用户由于也不持有虚拟卡也对整套流程的变化没有太多感知,但是当智能体商业里更agentic原生的场景(比如B2B agentic business)未来增长到另一个量级,这个方案的在授权信息的可编程性、银行卡在信息数据量的限制性上都会成为发展掣肘。除此之外,有业内研究者提出类似Stripe虚拟卡的方案本质仍然依赖“手动输入卡片信息”这套传统系统,尽管可以靠屏幕抓取或无头浏览器自动化GUI交互等技术做一些变通让它变得“无感化”,但是这些方式依然属于技术和合规上风险较高的方案,另外Stripe的手续费结构也不太适合超微交易(有固定$0.35的交易费+2.5%的额外费用)
我们以Stripe和Perplexity今年推出的agentic commerce合作为例(用户可以直接在Perplexity界面里下达指令AI找商品并通过Stripe推出的相应agentic payment服务完成支付采购)

*注释
• 阶段一 (初次绑定): 用户首次通过一个标准的 Stripe Checkout 流程,不仅完成购买,更重要的是将自己的支付信息和资金授权给了平台(结算到 Stripe Balance)。
• 阶段二 (后续无感支付): 这是核心流程。当用户再次下达指令时,平台(如Perplexity)不再打扰用户,而是直接向 Stripe Issuing (Stripe发卡服务) 请求一张一次性的、带有严格风控规则(金额、商户类别等)的虚拟卡。
• Stripe在整个链路里的角色:
○ Stripe Checkout: 作为初始入口,安全地捕获用户的支付信息和授权。
○ Stripe Balance: 作为平台的资金池,后续的虚拟卡支付都从这里支出。
○ Stripe Issuing: 这是整个流程的“引擎”,按需生成受控的支付工具(虚拟卡),将一个不确定的AI行为转换成一个确定性的、可控的支付事件。
• 商家验证机制(商家怎么验证AI是用户的AI):商家不直接验证“AI是你”,而是依赖Stripe的后台验证。Stripe检查:虚拟卡是否有效(限额内,未过期);交易是否由授权平台发起;如果平台(如Perplexity Pro)被黑客入侵,Stripe的Webhook和限额控制可检测异常,暂停交易。
第三阶段:拥有原生钱包的自主经济体(Agent as an Economic Actor)
这是Agentic Commerce的终极形态,也是Crypto发挥核心作用的舞台。AI不再是人类账户的附庸,而是拥有自己独立钱包和身份的原生数字经济参与者。它能自主地参与到一个全新的、为机器设计的经济网络中。我们按照Fintech Brainfood抛出的砖“agents can live inside the stablecoin wallet”来假想一下这个技术方案:
•实现方式:
○ 授权——规则治理/策略层(Policy Layer) :人类向智能合约进行授权
人类不直接和AI交互进行授权,授权的方式变成人类部署一个规则治理/策略的智能合约,这个合约里会为AI的执行行为设定边界(比如,当X、Y、Z这三个条件同时满足时,该AI智能体才能动用这笔资金)
○ 核心保险箱(TEE等技术)
AI的决策大脑和AI的原生链上钱包私钥被封装在TEE这个硬件安全黑盒里,外部世界无法访问。TEE内部流程:AI大脑做出一个支付决策,它会在TEE内部将这个决策传递给钱包模块,钱包模块用内部的私钥对交易进行签名。
○ 交易执行&结算
经过签名的交易从TEE中被广播出去,发送到区块链上或与其他AI代理(比如商家未来也会有自己的AI代理)进行交互。

四. 未来智能商业的金融基础设施种子选手 Agentic Payment 项目分析
在智能体商业领域,我们对这些项目进行对比时,可以发现它们各自在构建未来Agentic Payment基础设施上选择了不同的路径和侧重点。总的来说,这些创新主要围绕三大核心问题展开:如何安全有效地进行授权(Authorization)、如何确保AI代理在用户设定的边界内行动、如何实现支付结算。以下是对Skyfire、Payman和Catena Labs这三个项目的简要分析:
Skyfire |
Payman |
Catena Labs |
|
Core problems to resolve |
授权问题 (Authorization) |
意图验证鸿沟 (Intent Verification Gap) |
授权问题 (Authorization) |
Core abstraction |
可验证的 AI 代理原生身份/便携式凭证 |
使用人类自然语言保护代理金融操作/意图解析、策略定义和评估 |
可组合、可加密验证的商业身份和凭证 |
Key Technical Differentation |
去中心化便携式代理原生凭证和 ID |
Payman 将大部分功能封装在一个简化的 payman.ask() 函数中,该函数在后台解析为对一系列特定 API 端点的调用,这些端点对应于查询余额、创建或列出收款人、检索保单、发起付款和批准请求等操作。 |
深度整合 W3C 去中心化身份标准(DID 和 VC),用于身份和加密安全的支付收据。 |
Primary Problem Solved |
代理对代理的授权问题 |
人类对代理的命令和控制(意图验证鸿沟问题) |
为整个代理经济构建基础的、开放标准的信任和交易层,解决身份和支付问题。 |
Key Commerical Focus (high prority use cases) |
代理 B2B 业务。他们的第一个技术演示是买方代理使用 Skyfire 发现数据卖方(通过 MCP)并自主完成付款。 |
AI智能发放人类薪资(自动支付员工工资)、自主报销、多代理审批和小费、适用于应用程序的人工智能原生钱包、最终用户 OAuth 访问权限以管理其钱包。 |
提供受监管的“AI 原生金融机构”即服务,以及为社区构建可互操作的 B2B、小额支付和代理与人之间商务解决方案的开源代理商务工具包 (ACK)。 |
Agent identity and verification |
身份:KYA 和支付令牌协议利用成熟的 Web 身份验证开放标准(JWT 和 JWKS),通过非对称加密来确保安全、可验证和防篡改的 AI 代理身份和交易。 验证:无状态且可独立验证。 Skyfire 作为授权服务器,拥有颁发代理 ID (KYA/JWT) 给网络代理的私钥,任何其他人(如商家)都可以使用公钥 (Pay/JWKS) 独立进行验证。 |
身份:Payman 作为授权服务器,通过标准 OAuth 2.0 协议管理和验证所有 API 访问。它不向代理颁发可独立验证的 ID(如 JWT)。相反,它向合法的应用程序或代理授予临时的、不透明的访问令牌。 验证:有状态且需要在线验证模型。像商家这样的第三方无法独立验证此访问令牌的真实性或权限。验证权限完全由 Payman 的中央服务器掌握。 |
身份:基于 W3C 去中心化标识符(DID)的真正去中心化和自主权。权限和能力通过由多个不同机构(例如,所有者、金融监管机构、服务提供商)颁发的可验证凭证(VC)进行传达。 验证:去中心化且可独立验证。依赖方通过加密检查所提供 VC 上的数字签名与发行人 DID 文档中列出的公钥,来验证代理的身份和声明。 |
Fund Custody Model |
Centralized & Custodial 他们目前更专注并革新的是机器之间的支付行为方式。所有余额都由 Skyfire 的中央分类账持有和管理。 |
Centralized & Custodial 目前像 Skyfire 和 Stripe 一样保持资金托管的中心化。所有余额都由 Payman 的中央分类账持有和管理。 |
Flexible 支持托管(通过支付服务)和潜在的自托管模式,更Crypto-native |
Core Advantage and uniqueness |
Efficiency, low cost and programmability. 机器对机器的通信精简,结算成本低。支持复杂的自动化业务逻辑,这与代理 B2B 业务用例的需求高度一致。 |
Simplicity and developer experience. 其 ask() 函数抽象掉了巨大的复杂性,使开发人员可以极大地简化在任何 AI 应用程序中使用自然语言添加强大的、受策略管理的金融功能。 |
Architectural vision, openness, and modularity. 它为整个生态系统的构建提供了一个强大、面向未来且可组合的框架,促进真正的互操作性,而不是单一的专有解决方案。其对 DID/VC 的使用为信任创造了坚实的基础。 |
Fundraising |
$9.5m total raise from Coinbase, Circle Ventures, a16z CSX etc in 2024 |
$13m total raise from Visa, Circle, Coinbase etc |
In 2024 a16z, Coinbase, Circle etc invested $18m |
Skyfire致力于为Agentic Commerce定义一套标准化的“授权”协议。团队更加侧重优先发力在未来B2B agentic的应用场景,他们发现在未来AI代理之间进行自主的B2B交易(如购买数据、API调用)时最大的障碍是缺乏一个可被广泛验证的、机器原生的身份。为此,Skyfire的核心产品是一套基于传统成熟且开放的互联网身份验证标准JWT/JWKS开发的机器原生的授权协议。这套协议大致的实现技术逻辑是:由Skyfire作为受信任的中心化机构,为所有在其网络注册的agent签发一个加密的、有时效和范围限制的“支付凭证”。这个凭证可以被任何第三方服务独立、离线地验证,从而在不牺牲安全性的前提下,实现高效、低成本、可编程的机器对机器商业交互,以此为建立一个开放的agentic B2B网络奠定基础。
Payman与关注代理间协议的Skyfire不同,Payman选择聚焦于解决“人对代理的指令与控制”这一更贴近agentic应用层的痛点,也就是我们在前文提到的意图验证鸿沟问题(Intent Verification Gap)。团队清楚的看到随着AI应用的爆发,开发者最迫切的需求不是一个全新的交易协议,而是一个能将复杂金融操作极度简化、并能安全嵌入任何应用的“金融能力层”。Payman为此打造的核心产品是一个抽象函数payman.ask()和背后一套复杂金融意图定义和金融交易能力,其大致的技术逻辑是:通过一个强大的自然语言接口,将意图解析、策略执行、风险控制、银行对接等所有“无聊的脏活累活”全部封装起来,让开发者能通过一行自然语言代码,就为他们的AI助手或自动化工具赋予强大的金融能力。目前团队主要提到的应用场景包括AI薪资、自动报销、多代理审批等。
Catena Labs也主要侧重在解决agentic commerce的授权问题,团队致力于为agentic经济体构建一个开放、合规且加密原生的信任与交易基础设施。他们认为要彻底解决AI代理的“身份危机”和“交易壁垒”,不能仅依赖于中心化机构签发的凭证,而必须回归到更底层的、真正去中心化的身份标准。为此,Catena Labs的核心产品是一个名为Agent Commerce Kit (ACK)的开源协议框架(深度整合了W3C的去中心化标识符和可验证凭证),里面主要包含身份层(ACK-ID) 和支付层(ACK-Pay) 两套标准。稍显特别的是他们授权层的解决方案在授权发放的方案上更加去中心化而不是由单一机构来定义授权。
五. 蓝海中的探索:智能体商业的商业化模式
智能体商业将对过去二十年互联网的商业基石——电商和搜索引擎业带来结构性的冲击。我们需要一个新的理论框架来理解这场变革,可以称之为“意图层理论”(The Intent Layer Theory)。
过去,价值产生于两个地方:发现的入口(如Google搜索)和交易的终点(如Amazon的结账页)。Ben Thompson的“聚合理论”完美解释了聚合了用户(流量)的平台如何获得了巨大的定价权力。而在智能体时代,价值的核心正在向更上游转移,从“发现”和“交易”转移到“意图的表达与执行”,这个新的定价权力中心就是“意图层”——即用户与其首选AI助手之间的交互界面,而原有30年建立在传统的GUI(互联网图形用户界面)上的所有商业逻辑和生产关系将被打破,一个全新的多层次的商业生态系统正在浮现。
拥有主流AI助手的公司如OpenAI等它们掌握了用户意图的入口,是新商业生态的“守门人”,关于它们的商业模式的分析市面上已经有不少讨论,交易佣金/联盟营销 (Commission/Affiliate Model)、高级功能订阅 (Sub ion Model)、平台API即产品 (API-as-a-Product)是他们主要的商业化路径,这块不是本文的侧重点就不再太多阐述。
5.1 智能体商业下商家与服务提供商的挑战与机遇
对于销售商品和提供服务的企业,竞争的焦点将从“运营用户”转向“服务机器”,这将直接导致消费者与品牌的直接联系将被削弱,未来的忠诚度可能不再是针对某个电商平台或品牌,而是针对那个最懂自己的AI助手及其背后的公司。
•从“UX优化”到“API (MCP)优化”:商家竞争的焦点不再是网站的视觉设计或用户体验,而是其产品和服务的“AI可读性”。你的商品数据是否结构化?API是否稳定、高效、文档清晰?定价和库存信息是否能被AI实时准确获取?这些将成为新的护城河,商家需要将自身业务封装成机器更容易读的协议以便被AI智能体发现、比较和调用 (对MCP感兴趣的朋友们已经在今年进行了诸多相关讨论)。
•按效果付费的“首选供应商” (Pay-for-Performance Bidding): 商家不再是购买关键词,而是向意图层平台付费,以成为特定领域(如“购买经济舱机票”或“预定米其林餐厅”)的“首选供应商”或“认证供应商”。只有在AI助手采纳其方案并产生实际销售或有效线索时,商家才需要付费。
•API优先的服务(API-first Services):企业可以将自身的核心业务能力(如物流、设计、内容创作、法律咨询)封装成标准的API,直接售卖给其他AI智能体调用,成为机器经济中的一个“功能模块”,按次或按需付费。
传统商业链条里已经构建“网络效应”的公司的商业壁垒可能会被刺破,市场变得更加开放。更强的市场驱动力带来商业定价模型的变化,更动态、灵活的定价模型会出现。智能体会需要清晰的成本收益信息来做决策,传统商业世界里的定价模型也会被改变。
5.2 金融与信任基础设施提供商 (Financial & Trust Infrastructure Providers) 的商业路径
在 Agentic Commerce 中,首要的挑战在于交易发起前的授权与意图验证。一方面,系统必须解决“代理到代理”(Agent-to-Agent)的信任问题,即为AI智能体提供一套可验证的数字身份,确保交互的合法性与安全性,像目前大部分agentic payment的公司都在侧重解决这一方面的问题。这有可能会催生类似“AI身份认证即服务”的商业模式,服务商可以通过对AI身份凭证的发行与验证进行收费,或提供企业级的AI身份管理平台来获取订阅收入。另一方面,系统需要弥合人类的模糊指令与机器可执行的金融操作之间的“意图鸿沟”,将自然语言安全地转化为精确的API调用。这催生了“金融能力即服务”(Financial-Capability-as-a-Service)的模式,服务商可以将此能力封装成API或SDK,根据调用量或交易流水收费,或为特定场景(如AI自动报销)提供解决方案。
除了授权和意图验证之外,最后一个挑战在于构建一个真正为机器原生、支持自动化交易的支付结算与信任基础设施。传统金融轨道专为人类设计,在处理AI驱动的高频、微额、可编程交易时面临成本与效率瓶颈。在这方面各家的技术方案会有所不同(无论是虚拟卡方案还是支付API亦或是让智能体拥有链上钱包),但是在商业模式上其商业逻辑可能趋于一致,核心都是围绕着为自动化的价值流动提供动力和信任来收费(交易流水分成、按次收费)。除此之外,提供增值服务有可能能增强护城河,例如提供可编程的、针对AI行为的动态风控策略、自动化的合规与审计工具,或是跨资产的流动性管理方案等。
六. 终极基础设施:为什么Crypto是智能体商业的最佳拍档?
6.1 Stripe、Visa等传统支付公司的方案可能不是终局
如前文所述,美国各大支付公司巨头都在部署更适配智能体的且不用大改已有金融设施的方案(我们把他们划进了第二阶段:授权范围内的受控代理),最具代表的就是Stripe推出的虚拟卡方案Stripe Issuing,但是这些更像是middle ground的方案依然离end game完全自主的智能体支付有距离:
•缺乏原生的支付API接口与人机交互设计:目前没有通过API调用进行支付的直接方式。虚拟卡虽然有潜力,但并未解决这一缺口。虚拟卡 API 支持虚拟卡的发行和管理,但仍然依赖于手动输入卡片信息(如卡号、有效期、CVV)到商户的支付界面。支付系统本质上是围绕以人为中心的交互设计的,而非程序化执行。依赖屏幕抓取或无头浏览器(Headless Browser) 模拟人类操作在法律上比较模糊,且被业内质疑技术脆弱,所以这不仅是技术挑战,也是合规性的挑战
•反自动化机制、防欺诈机制的普遍存在:目前大部分的网站仍然使用验证码等复杂的反机器人系统来防止自动化交互。这些机制使得代理或脚本难以完成交易,还是需要人工干预才能绕过它们。同时,自动化交易经常被防欺诈算法标记,这可能导致支付被拒、账户被锁定甚至被封。
•人本位合规与责任归属模糊的合规挑战:几十年来建立的商业流程和合规体系都基于人类的明确同意和责任承担。每一次电子商务或自助 API 购买都通过为人类设计的图形用户界面进行,这意味着每个人都需要在销售点手动接受购买,包括签署条款和条件以及完成某些商业协议流程。自动化这些流程通常违反网站的服务条款。另外,传统PCI合规下也不会喜欢将信用卡号码(虚拟卡也是信用卡)保存在智能代理软件的行为因为PCI对卡片数据的处理、存储和传输都有一套严格的管理规定
综上这些类似Stripe, Visa等传统支付公司的方案的核心挑战在于,传统公司试图将机器行为适配到为人类设计的框架中而未能从根本上提供“机器原生”的解决方案。
6.2 Crypto为智能体商业提供原生基础设施
加密技术,特别是自托管钱包和公私钥体系,为Agentic Commerce的核心挑战提供了一套“机器原生”的解决方案。首先,它通过去中心化身份(DIDs)等开放标准,赋予了每个AI代理一个独立、可验证的数字身份,从根本上解决了传统中心化系统中的“身份幽灵”问题。在此基础上,授权不再依赖于刚性、不透明的后台规则,而是通过智能合约升级为一种可编程、精细且完全透明的机制。用户可以为AI代理设置包含特定金额、商家类别、有效时间等多重条件的、无法被篡改的授权指令,这种控制粒度远超传统金融工具,极大地降低了信任风险。
当支付执行时,一个拥有链上钱包的AI代理能够实现真正的自动化和无缝交易。它不再需要模拟人类行为去填写信用卡信息,而是通过API直接与区块链交互,这消除了传统支付流程中的大量摩擦。由稳定币驱动的低成本交易使得AI之间的高频、小额支付在经济上成为可能,这是传统支付轨道难以企及的。更关键的是,在区块链上,支付与结算是同步发生的原子性操作,这不仅消除了传统金融中复杂的清算对账流程,也为AI代理之间的实时经济交互奠定了基础。所有交易都被记录在不可篡改的链上,形成了公开可查的审计轨迹,为事后追溯和争议解决提供了前所未有的透明度与信任保障。
6.3 AI代理拥有Crypto钱包的实现与风险
当AI代理被赋予掌管加密钱包的能力时,一系列深刻的技术和运营风险也随之而来。最直接的威胁源于对AI系统本身的攻击,例如AI代理或其运行环境被篡改,甚至其管理的私钥被直接盗取。应对这一挑战的核心思路是避免让AI代理直接保管完整的私钥,转而采用如MPC、TEE等技术,将密钥管理和交易授权进行分布式或程序化控制,从而消除单点风险。此外,攻击也可能发生在交互链条的其他环节,比如用户的授权意图在传递过程中被篡改,或用户本人用于授权的钱包被盗。因此,建立强大的意图验证机制、在关键操作时引入多因素认证对构建端到端的安全防护至关重要。
除了技术安全挑战,一个更根本的障碍来自于法律与监管的模糊性。当前为人类行为主体设计的法律框架,难以界定AI代理的法律地位,从而造成了“责任真空”。当一个智能合约出现漏洞,或AI代理因“幻觉”做出错误决策导致资产损失时,责任归属(是用户、AI开发者还是平台方)便成了一个棘手的难题。要实现大规模应用,Crypto的链上透明和交易可追溯性为此提供了坚实的数据基础,但是行业必须与监管机构紧密合作,共同探索适应“机器对机器”经济的新型法律和合规框架。
七. 更多思考
如果从第一性原理出发,创造一个拥有主权的经济代理需要什么?
• 一个主权身份:一个它自己拥有和控制的身份,而非由中心化平台签发和撤销的身份。这就是DIDs提供的。
• 一个主权钱包:无需中介许可即可持有和转移价值的能力。这就是公私钥密码学和自托管钱包提供的。
• 一套主权规则:在一套透明、不可侵犯、且可编程执行的规则下运作的能力。这就是智能合约提供的。
基于上述的推演,我们可以对未来做出预测:
未来3-5年:以Stripe、Visa等为首的方案将主导早期市场。
以Stripe、Visa为代表的“受控代理”方案(如虚拟卡)将会在短期内获得成功。原因很简单:它们拥有无与伦比的向后兼容性,AI代理可以立即开始与全球数百万已经接受信用卡的商户进行交易,无需等待生态系统的另一端进行任何改造。这解决了早期市场“鸡生蛋”的难题,能最快地将AI的执行力转化为商业价值,对于大多数追求快速落地的应用开发者而言,这是一个阻力最小、见效最快的选择,但可能这只会是一个早期教育市场为迎接机器经济新的商业范式到来之前的过渡期。
5年以上:机器经济原生方案的价值将凸显并迎来转折点。
Skyfire针对B2B场景里公司A的agent向公司B的agent采购数据服务的业务演示
随着Agentic Commerce的规模呈指数级增长,第二阶段方案的“核心痛点”——即对传统卡网络的依赖将会变得越来越无法忍受,无法适配新agentic原生经济(B2B agentic, A2A)的诸多限制将凸显:缺乏编程能力的授权系统(我们前面花了长篇来论述授权问题有多重要)、难以构建支撑足够的身份信息且可携带的agentic ID、高昂的交易费用(特别是对于数以万亿计的微交易)、缓慢的跨国结算,将成为整个智能体经济发展的巨大阻力。届时,市场的目光将自然而然地转向更加自然贴合机器原生经济的替代方案。Crypto提供的基础设施——稳定币、智能合约、去中心化身份、可验证凭证不再仅仅是一个“更好的支付渠道”,而是唯一能够为真正的自主经济体提供其所必需的“主权”的技术范式。
Reference:
